View ProjeQtOr On SourceForge.net
ProjeQtOr - Project Management Tool
Support us on Capterra
OIN - Open Invention Network
ProjeQtOr free project management software - Close of test session when close parent task - ProjeQtOr
 

Close of test session when close parent task

More
03 May 2019 15:07 #1 by QUANTAMEDICAL
Hello,

When i close phase where not closed test session where associated, linked test session are not close whereas statut is already done, without load and with required field not empty.


Thanks
Attachments:

Please Log in or Create an account to join the conversation.

More
03 May 2019 15:12 #2 by babynus
Maybe workflow does not allow to move directly from "done" to "closed"

Babynus
Administrator of ProjeQtOr web site

Please Log in or Create an account to join the conversation.

More
03 May 2019 15:49 #3 by QUANTAMEDICAL
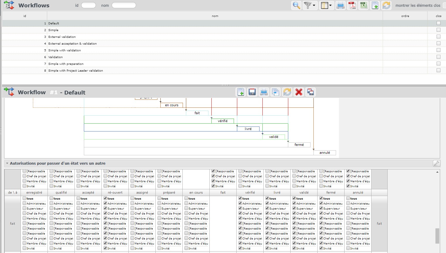
You will show bellow workflow configuration







Then the result when i try to close



Then options availables when i select session after, with close statut option



Then result after manually save after change to close status

Attachments:

Please Log in or Create an account to join the conversation.

More
03 May 2019 16:05 #4 by babynus
Message is not blocking : it is just a confirmation.
If you close the Test Session, One Ticket and 1 Activity will also be closed.

Babynus
Administrator of ProjeQtOr web site

Please Log in or Create an account to join the conversation.

More
03 May 2019 16:16 #5 by QUANTAMEDICAL
You can show that after this capture i click OK



Because in next capture, task disappeared, but not test sessions
Attachments:

Please Log in or Create an account to join the conversation.

More
04 May 2019 14:41 #6 by babynus
And from this situation, if you try and close again the Test Session ?
You should not have confirmation message anymore...
... and then what is result message ?

Babynus
Administrator of ProjeQtOr web site

Please Log in or Create an account to join the conversation.

Moderators: babynusprotion
Time to create page: 0.087 seconds

Cookies settings

×

Functional Cookies

Ce site utilise des cookies pour assurer son bon fonctionnement et ne peuvent pas être désactivés de nos systèmes. Nous ne les utilisons pas à des fins publicitaires. Si ces cookies sont bloqués, certaines parties du site ne pourront pas fonctionner.

Session

Please login to see yours activities!

Other cookies

Ce site web utilise un certain nombre de cookies pour gérer, par exemple, les sessions utilisateurs.